首页>>图像与设计>>AI创意设计

Image Watermark Tool

2024-08-27 16:43:03 110
Image Watermark Tool

站点名称:Image Watermark Tool

所属分类:AI创意设计

相关标签:图片处理 Image Watermark Tool 图片水印打码 在线图片打水印 在线图片打水印工具 在线图片水印打码工具

官方网址:https://watermark.aicompasspro.com

SEO查询: 爱站网 站长工具 站长工具

访问官网

站点介绍

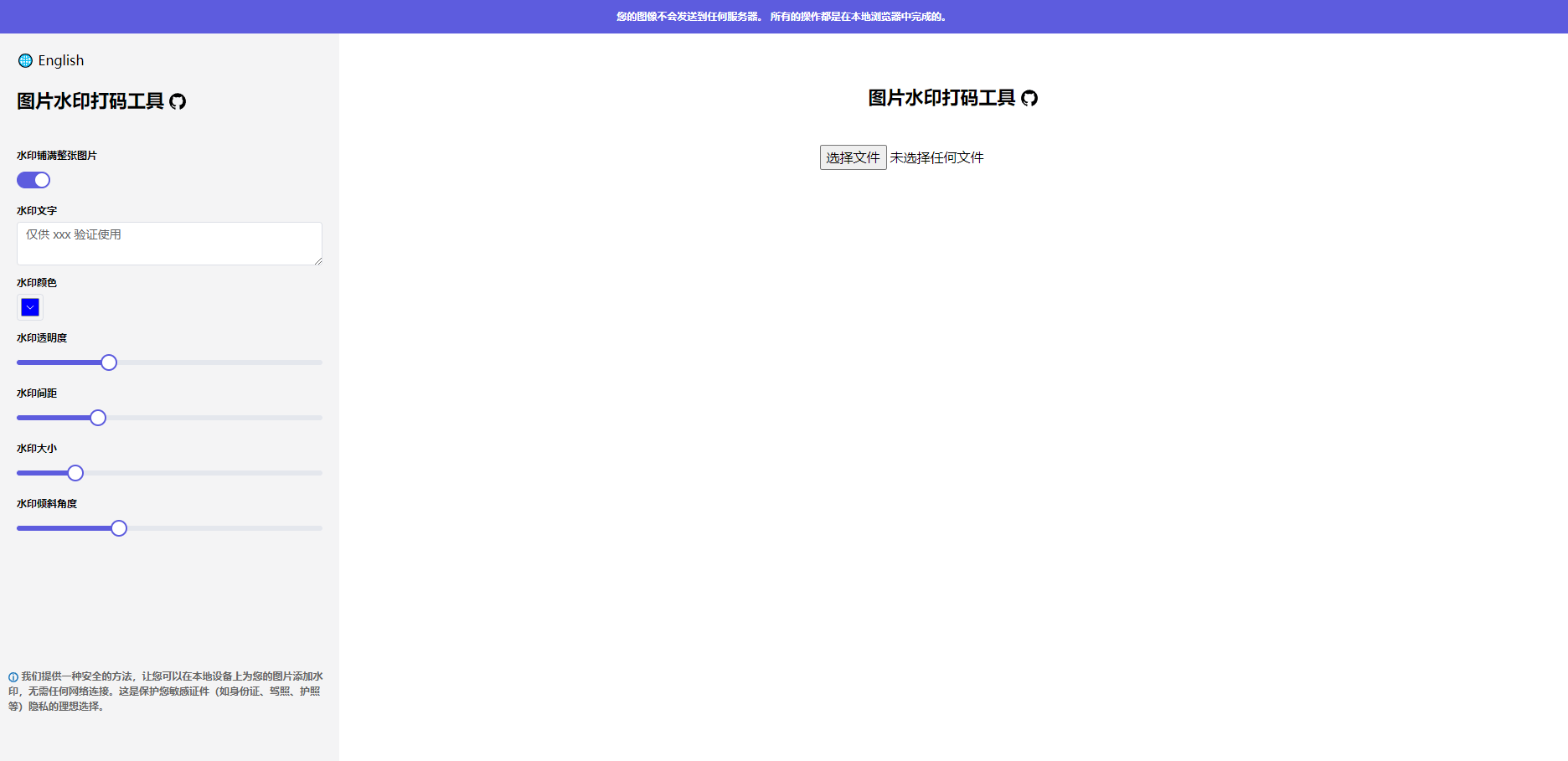
Image Watermark Tool 是一个在线图片水印打码工具,主要用于在图像上添加水印。这有助于保护图像的知识产权,并确保其不被滥用。您可以在本地设备上为您的图片添加水印,无需任何网络连接。这是保护您敏感证件(如身份证、驾照、护照等)隐私的理想选择。如果您需要对图像进行保护或添加标识,可以使用这样的工具来添加水印。

Image Watermark Tool

服务热线

功能和特性

价格和优惠

获取内部资料

AI工具导航_tools-ai.cn

站长微信